Solutions
Solutions
Solutions
Solutions
Buy
   Home  » Solutions  » Project Methodologoies  »  The Define Phase: Problem Definition



Task Management Software

By Profession
By Application
By Management
Checklists
»Project Methodologies
How To's
Products
Articles
Success Stories

VIP Task Manager Professional

Play VIP Task Manager demo Play Demo >>

  Authorization

Login:
Password:
Forgot your password?
Login As:
Login As
You can log in if you are registered at one of these services:

The Define Phase: Problem Definition

 

All Travel Checklists

The first phase of any Six Sigma project is to define a need for starting the project. The Define phase provides a fundamental understanding of why launch project activities and what problem serves as a trigger for the launch. During the phase your project manager needs to analyze current issues to give a proof of using the Six Sigma methodology for solving the issues.

The implementation of the Define phase can be represented as a series of processes. Here’re these processes:

  • Prioritizing Opportunities
  • Selecting a Project
  • Developing the Project Charter
  • Recruiting a Team

All the processes are convenient to divide into a range of simple tasks and activities that can be easily created and efficiently managed with help of VIP Task Manager. In this article we will describe the phase and its processes and also let you know how VIP Task Manager can be helpful for managing tasks and activities of the Define phase in your Six Sigma project.

Prioritizing Opportunities

The process of defining the problem for your new Sig Sigma project starts with identifying any issues and their impact to a business organization which acts as the customer of the project. The customer can be an external organization or your own company that is actually a recipient of the end product of the process/system targeted for improvement. The customer creates a statement of reasons for launching the project. Hence, this stakeholder identifies business needs and writes a set of requirements for the output of your Six Sigma project.

The customer also provides guidance on what priorities should be emphasized during the project. Prioritizing opportunities means setting up a priority per opportunity for improvement. The prioritizing process defines and evaluates an impact of every business issue stated by the customer. The evaluation should be done with focus on different functional areas ranging from financial to strategic objectives of the business organization. The process ends up with documenting opportunities for improvement based on the customer’s needs and requirements.

Selecting a Project

The second process of the Define phase is to establish an appropriate project effort that is based on the customer’s requirements and prioritized opportunities for improvement. Such an effort determines an estimated amount of work required for producing the project product. The process can be undertaken as a series of steps and activities for producing a SIPOC map that includes the further elements:

  • Suppliers (those organizations that procure your project with necessary goods and services)
  • Input (types of resources required to start and implement the project)
  • Process (a series of implementation activities required to do the project)
  • Output (a product being created when the project is done)
  • Customers (people and organizations interested in successful completion of the project)

Your SIPOC map will be a framework for establishing your project effort. Senior management will need to review the map and accept it in case it fits into the customer’s requirements.

Developing the Project Charter

This process of the Define phase is carried out to make a statement of your project in the form of the Project Charter. This governance document states the name of your project, summarizes the business problem to be addressed by the project, and lists the scope and goals. Here are all the components that can be included in your Project Charter document:

  • Project Name
  • Project Summary describing purpose of the project
  • Business Case including a description of the business problem
  • Scope including project boundaries and constraints
  • Project Goals
  • Milestones
  • Timeline
  • Customer Requirements
  • Assumptions
  • Roles and Responsibilities
  • Management Commitment

The process also determines what people participate in governing the project. Hence, a steering committee will be established. A representative of the project customer should be enrolled in the committee.

Recruiting a Team

This process of the Define phase will be performed out after the project is accepted and the steering committee announces the project’s launch. Its purpose is to recruit a cross-functional team that implements a solution to the problem. The process performs two activities, such as:

  • Select team members (determine who needs to be on the team)
  • Define roles per member (what roles each person will perform)

A project staffing plan will be the primary source of requirements for both activities. Team selection is usually done by using regular methods of HR recruiting such as interviewing, questionnaires, internal headhunt, employee referral, virtual team building, negotiations, and so on. The hiring process is carried out under supervision of the project manager who defines job requirements and approves candidates.

Roles should be defined according to the staffing plan and added to the Project Charter. Your project manager also needs to define what skills and knowledge are required to do a certain job within the project. In case the job is complex and involves a large number of team members it is wise to divide such a job into a series of smaller, more manageable pieces. Then every team member will be responsible for some part of the job.

Using VIP Task Manager

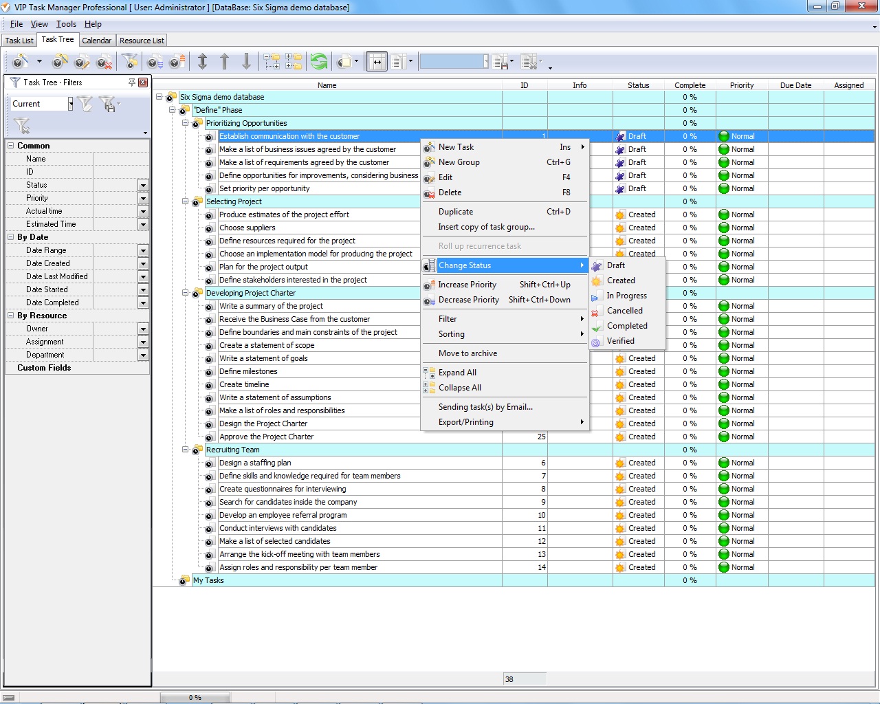
The Define phase and its four processes are easier to plan and manage by using VIP Task Manager. The key idea behind this task management software is that any process or project can be divided into a range of tasks that can be assigned to HR, estimated by cost, put on calendar, and prioritized. With help of VIP Task Manager you can plan your Six Sigma project by using to-do lists and hierarchies. For example, below you can see an example of task hierarchy designed for the Define phase.

"Define" Phase

  • Prioritizing Opportunities
    • Establish communication with the customer
    • Make a list of business issues agreed by the customer
    • Make a list of requirements agreed by the customer
    • Define opportunities for improvements, considering business issues
    • Set priority per opportunity
  • Selecting Project
    • Produce estimates of the project effort
    • Choose suppliers
    • Define resources required for the project
    • Choose an implementation model for producing the project
    • Plan for the project output
    • Define stakeholders interested in the project
  • Developing Project Charter
    • Write a summary of the project
    • Receive the Business Case from the customer
    • Define boundaries and main constraints of the project
    • Create a statement of scope
    • Write a statement of goals
    • Define milestones
    • Create timeline
    • Write a statement of assumptions
    • Make a list of roles and responsibilities
    • Design the Project Charter
    • Approve the Project Charter
  • Recruiting Team
    • Design a staffing plan
    • Define skills and knowledge required for team members
    • Create questionnaires for interviewing
    • Search for candidates inside the company
    • Develop an employee referral program
    • Conduct interviews with candidates
    • Make a list of selected candidates
    • Arrange the kick-off meeting with team members
    • Assign roles and responsibility per team member

CentriQS Tasks Management Solution new

Looking for multi-user task management software? Try CentriQS complete task management solution for planning, tracking and reporting tasks, projects, and schedules. Increase productivity of your small business or office by better organizing your employees' tasks and time.

FREE Download CentriQS

Software  
CentriQS new -15% OFF
All-in-one business management software
for small and midsize enterprises

VIP Task Manager
Multi-user project management software
to plan, schedule and track project tasks.

VIP Checklists
More than 750 ready-to-use to-do lists
to plan your personal and business life

VIP Team To Do List
Professional task management software
to make and send team todo lists by email

VIP Organizer
Personal time management software
to organize time at home and at work

VIP Simple To Do List
Simple and effective to-do list software
to plan daily chores, trips, wedding, etc.

  Products *Solutions* Download Buy Support Contact My Account 

  Copyright © 2004 - 2025 VIP Quality Software, Ltd. All Rights Reserved.

 
Site Map
Legal Information