| Order 750 checklists in MS Word and PDF printable format at $49.99 USD only. |
BUY NOW!  |
|
|
Budget Planning Checklist
Budget Planning Checklist is a 'to do list' for you to evaluate the expenses you may have while preparing to a certain event. Use this Budget Planning template as a checklist to have a clear picture of the budget you will have to spend.
BudgetPlanningChecklist.zip 6.5K |
 |
|
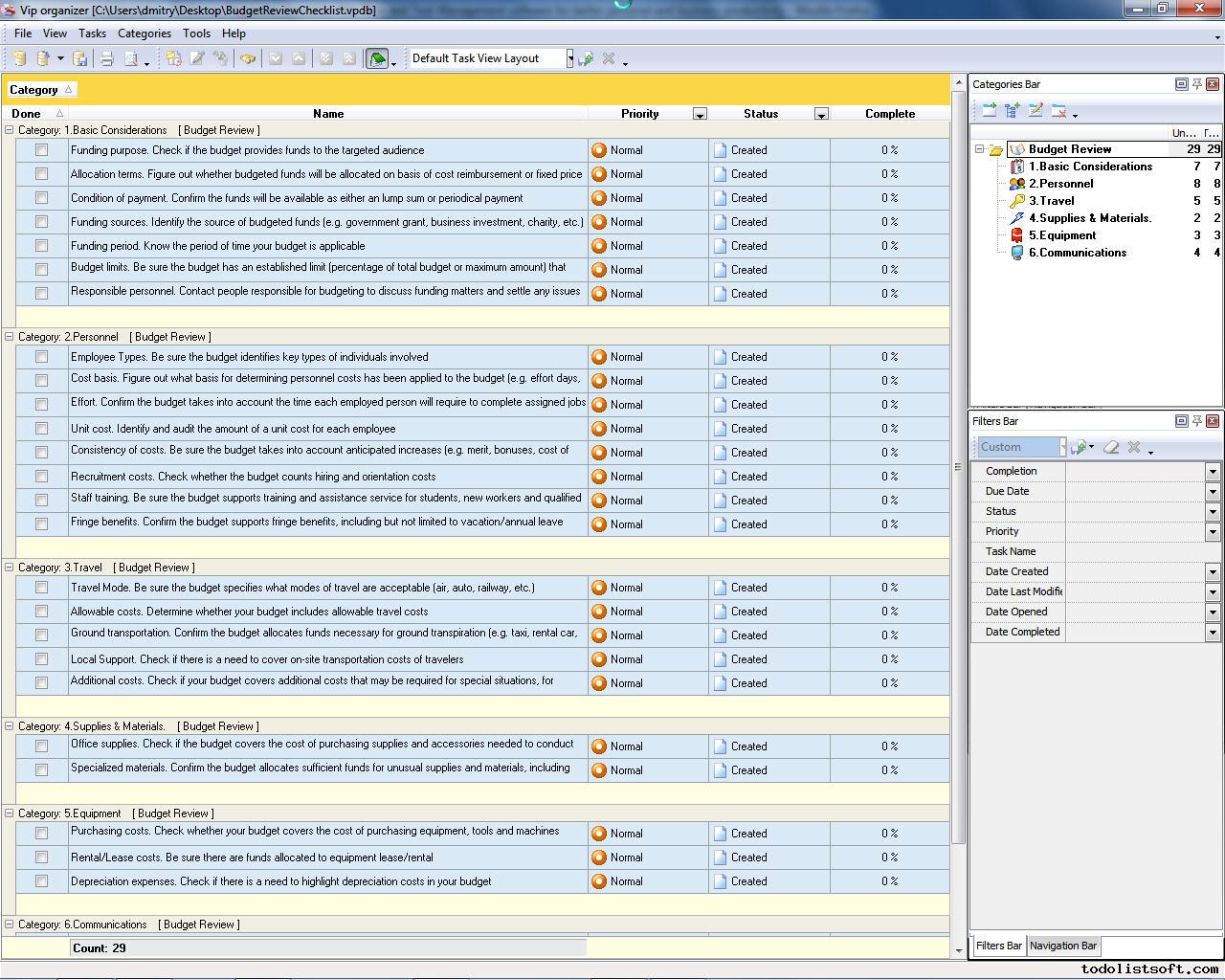
Budget Review Checklist
Read this Budget Review Checklist to find out how to evaluate corporate budgets. The checklist highlights the key items to be reviewed and evaluated, including Personnel, Travel, Supply & Materials, and others. It is best used with VIP Organizer software.
budget-review-checklist.zip 4 Kb |
 |
|
Cash Flow Management Checklist
Cash flow is one of the key indicators of financial health of your business. To be a successful business manager, you need to know how to maintain a healthy cash flow. The cash flow management checklist helps you reach it through decreasing the required capital and increasing profitability by reducing expenses.
TheCashFlowManagementChecklist.zip 3,7 Kb |
 |
|
Debt Relief Checklist
The temptations of the today's consumer world states an announcement: Buy now, pay later, and frequently we find it hard to resist this impact. Living on credit has doubtless advantages and brings us to better existence. But there is a trap: if a person overestimates his/her financial strength, he/she can easily plunge into financial difficulties. Here is the debt relief checklist which can help you to avoid debt traps.
DebtReliefChecklist.zip 6,5 Kb |
 |
|
Investment Evaluation Checklist
The checklist draws up concepts of selecting and evaluating an investment opportunity. It is intended to be a launching point for a more detailed and profound discussion with top management, personnel, independent advisors and other. The checklist can be applied as a model or template that individual investors should revise according to their unique processes and policies.
InvestmentEvaluationChecklist.zip 4.3 Kb |
|
|
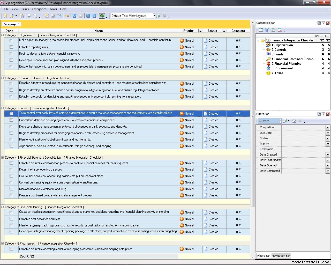
Finance Integration Checklist
When two or more different organizations decide to consolidate their finances, they should take a range of steps to accomplish the consolidation while ensuring that the funds, cash-flows, procurement, taxes and financial planning are well aligned and adjusted. This Finance Integration Checklist briefly explains how to consolidate companies.
finance-integration-checklist.zip 3 Kb |
 |
|
Financial Audit Checklist
This Financial Audit Checklist can be used as a guide through items to be inspected in terms of financial audit which is a process of validating a company’s financial tracking and reporting system, and verifying that the financial managers were diligent enough in their duties.
financial-audit-checklist.zip 0 Kb |
 |
|
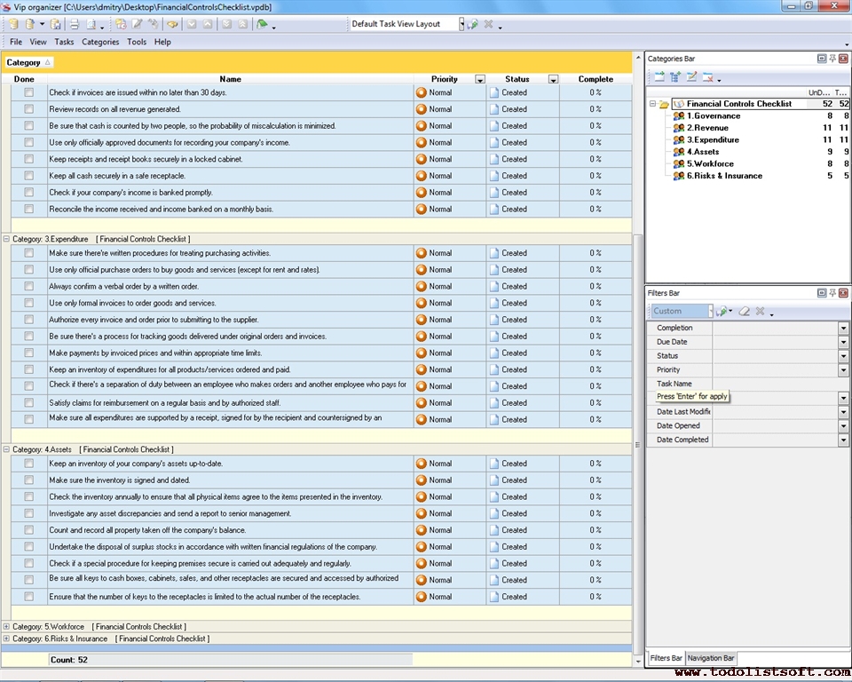
Financial Controls Checklist
This Financial Controls Checklist includes a range of tasks you can do to check if your business organization is financially stable. Its content covers such economic aspects as governance, revenue, expenditure, assets, workforce, and risks & insurance.
financial-controls-checklist.zip 5 Kb |
 |
|
Financial Health Checklist
The goal of this Financial Health Checklist is to enable a business organization to perform an assessment about its financial well-being. It provides general guidelines to measuring your company’s financial health. It is recommended to use the checklist in combination with other business review plans and financial analysis.
financial-health-checklist.zip 3 Kb |
 |
|
Finance Department Checklist
Finance Department Checklist is composed for the business administrators who want to establish appropriate departments in their companies. In this checklist you can find a list of specific functions and activities that are peculiar to financial departments (the financial and accounting affairs).
finance-department-checklist.zip 3 Kb |
 |
|
Financial Management Checklist For Managers
This checklist is intended to help managers and financial directors to review the level of internal control over operations and to assess the impact of any risk. It is intended that this checklist will be applied in the context of the financial management in an organization.
|
|
|
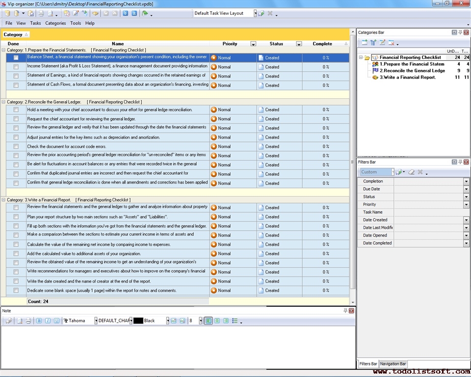
Financial Reporting Checklist
A financial report on your company allows you to ascertain the company’s current financial capability and determine its financial position in the marketplace. If you need to write such a report this Financial Reporting Checklist will be helpful as it gives a range of tips and suggestions for report writing.
financial-reporting-checklist.zip 3 Kb |
 |
|
Financial Risk Assessment Checklist
This Financial Risk Assessment Checklist is designed to assist executives and finance managers in evaluating potential risks affecting their business organizations. The checklist describes three risk models and specifies steps for risk hedging.
financial-risk-assessment-checklist.zip 3 Kb |
 |
|
Financial Statement Checklist
This Financial Statement Checklist will be helpful to all those who would like to learn what kind of accounting documents they may need in their business activity to report their regular financial operations, incomes and costs.
financial-statement-checklist.zip 2 Kb |
 |
|
Fundraising Checklist
This Fundraising Checklist will help you make sure whether you have everything you need to organize a successful fundraising project. The checklist includes a set of fundraising tips and ideas to set a clear mission and goal for your project and to estimate available resources.
fundraising-checklist.zip 3 Kb |
 |
|
Fundraising Event Checklist
Read this Fundraising Event Checklist to find out what tasks need to be done for organizing a kind of fundraising event. The checklist describes the preparation process in 4 steps. It will be helpful for people involved in planning fundraising activities.
fundraising-event-checklist.zip 4 Kb |
 |
|
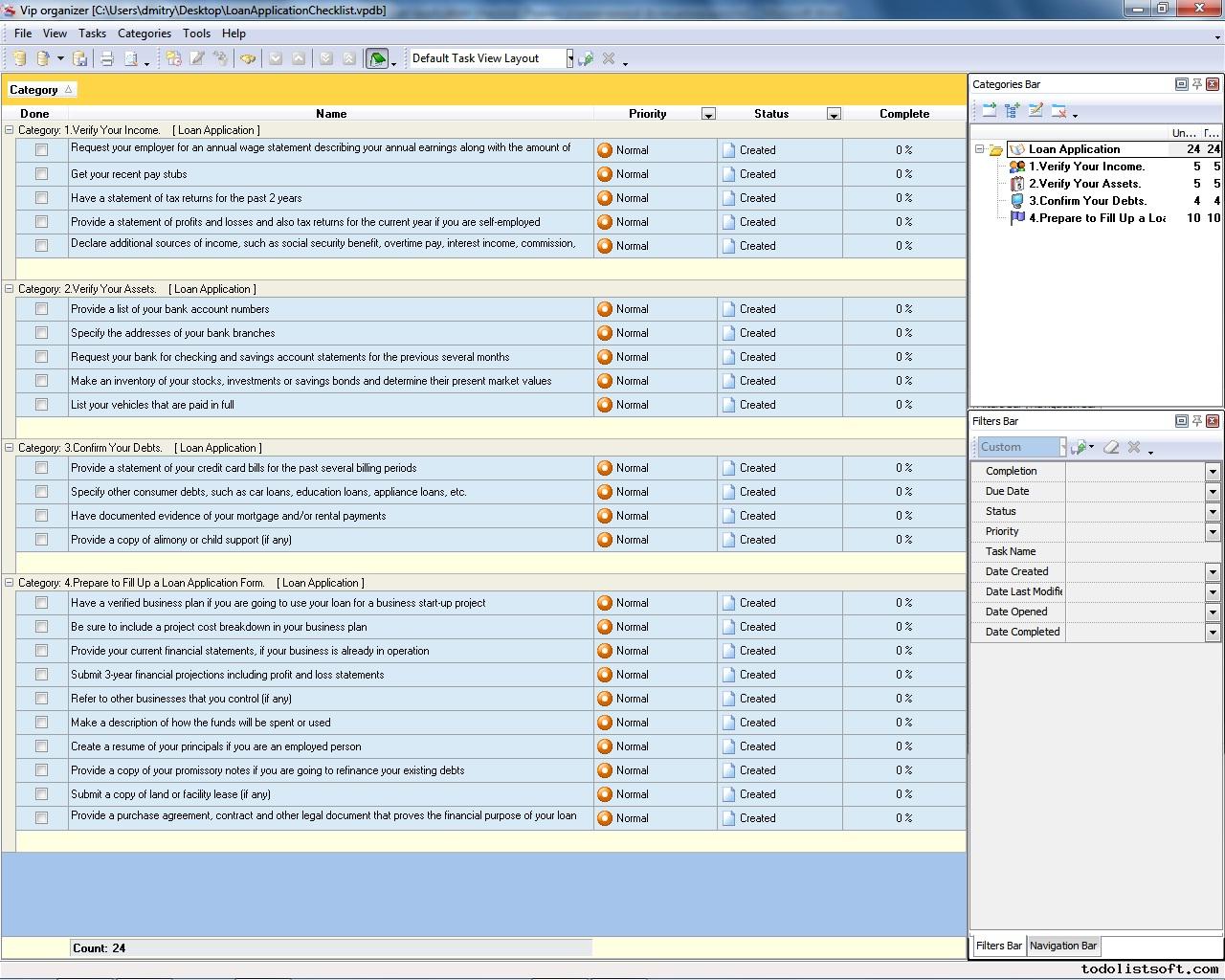
Loan Application Checklist
What things need to be considered when applying for a business loan? Is there a need to have a business plan and cost projections? How to verify income, assets and debts? You can read the Loan Application Checklist to answer all these and other questions. The checklist will help you understand how to apply for a business loan.
loan-application-checklist.zip 2 Kb |
 |
|
Loan Processing Checklist
Processing a small business loan is a complicated enough procedure that requires a lot of effort and time from the borrower, loan processor, and lender. Read this Loan Processing Checklist to make the procedure much easier. The checklist gives you general guidelines about how to process a business loan in 3 steps.
loan-processing-checklist.zip 3 Kb |
 |
|
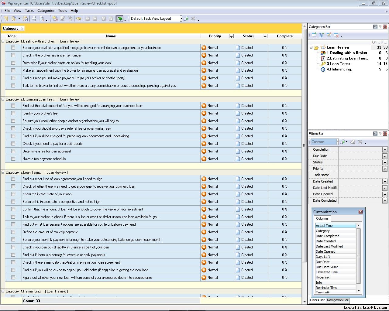
Loan Review Checklist
Read this Loan Review Checklist to find out what things to consider when planning for borrowing money in the form of a business loan. The checklist highlights such topics as Dealing with a Broker, Estimating Loan Fees, Negotiating Loan Terms, and Refinancing.
loan-review-checklist.zip 3 Kb |
 |
|
Money Management Checklist
Money is the most liquid asset that is sometimes so hard to manage and control. Everybody has more or less money, but not every individual knows how to best manage his/her money. In this Money Management Checklist you can read a range of tips and suggestions that will help you manage your money in an effective manner.
money-management-checklist.zip 4 Kb |
 |
|
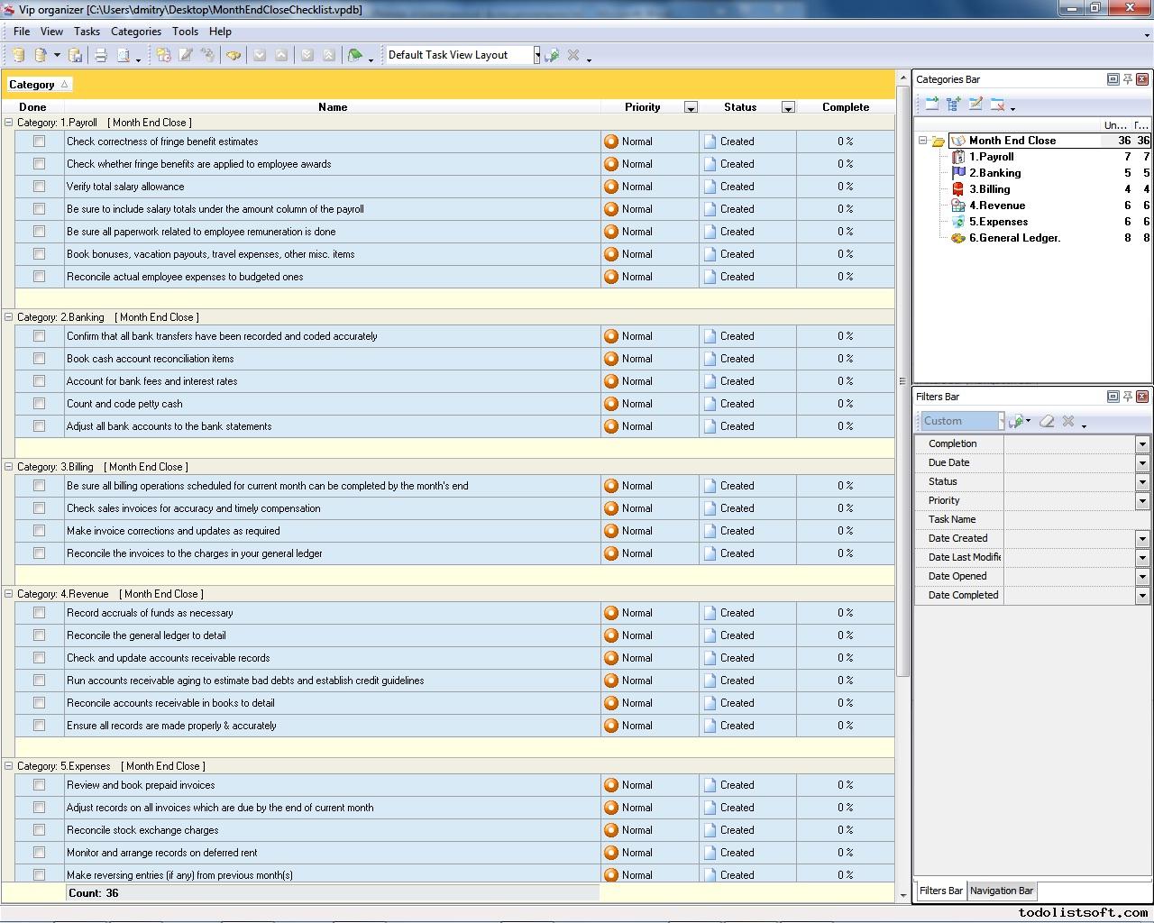
Month End Close Checklist
One of the most critical things in establishing and maintaining the viability of your organization’s financial system is the proper handling of accounting matters at the end of a reporting month. You can read this Month End Close Checklist to find out how to settle the financial and accounting issues (e.g. Payroll, Banking, Billing, etc.) at a month’s end.
month-end-close-checklist.zip 3 Kb |
 |
|
Payroll Process Checklist
The process of preparing the payroll requires performing a range of tasks and procedures to ensure accurately paychecks, calculated payroll taxes, and counted benefits. Using this Payroll Process Checklist helps accounting personnel to stay on schedule and keep everything under control.
payroll-process-checklist.zip 3 Kb |
 |
|
Personal Financial Planning Checklist
This Personal Financial Planning Checklist will be helpful to anyone who wishes to be successful with planning his/her family financial welfare, because this checklist outlines the personal financial planning process that can be followed to reach more controllability with money you earn and spend. This Personal Financial Planning Checklist gives you some examples of expenses (categories that money can be spent over).
Personal-Financial-Planning-Checklist.zip 4 Kb |
 |
|
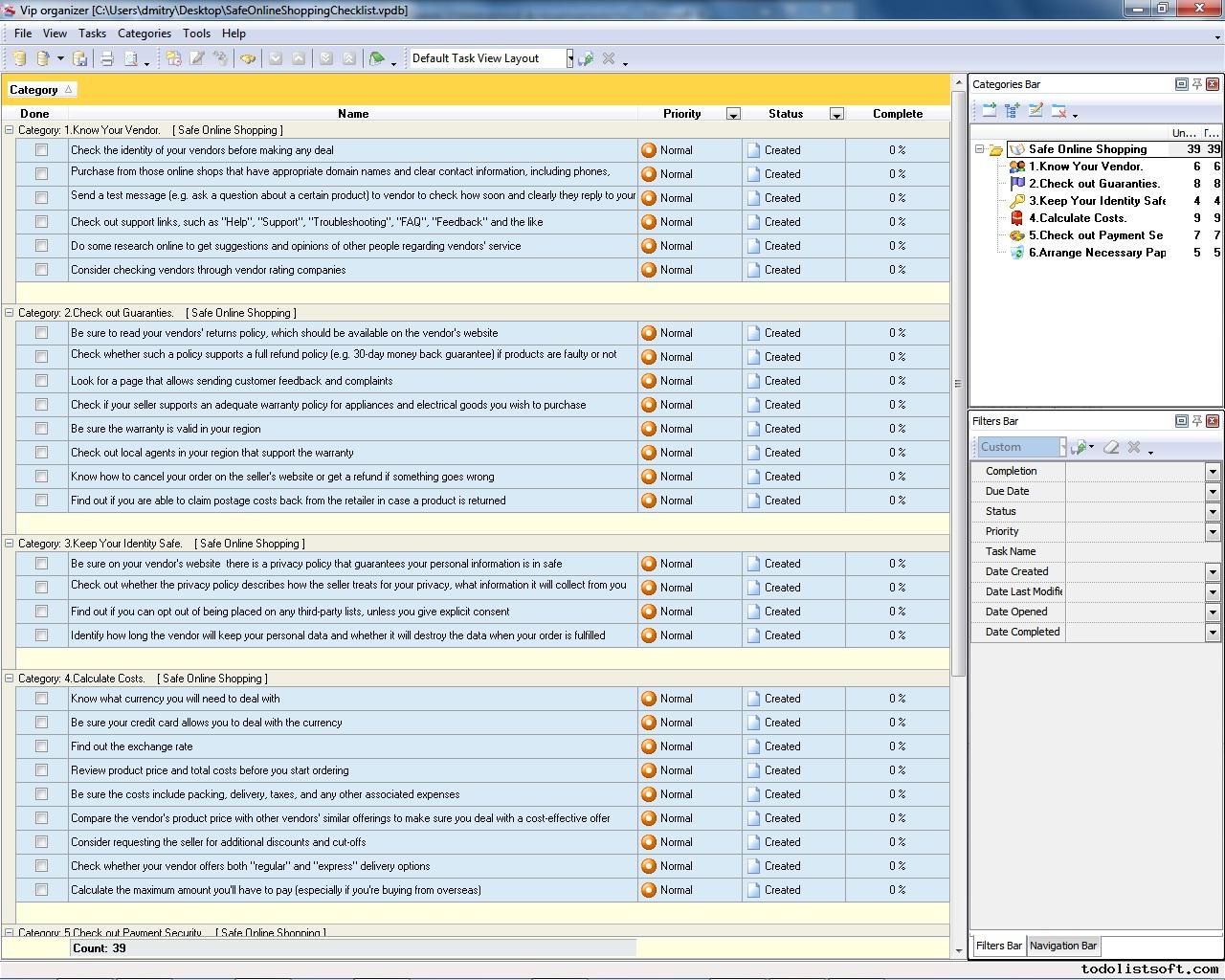
Safe Online Shopping Checklist
Today it is hard to find a person who’s never heard about the benefits of shopping online through the Web. Online shopping allows us to save more as we do not have to pay expensive overheads. But online shopping also involves a portion of risk. Read this Safe Online Shopping Checklist to find out how to protect your identity and money when purchasing online.
safe-online-shopping-checklist.zip 4 Kb |
 |
|
Tax Deduction Checklist Tax Deduction Checklist is a 'to do list' for you to make all required preparations before deducting. Use this Tax Deduction template as a checklist to be tax-savvy throughout the year and not to forget all deductible incidental expenses that you paid throughout the year.
TaxDeductionChecklist.zip 4.4 K |
|
|
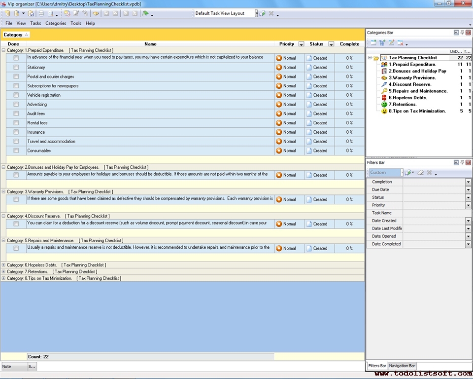
Tax Planning Checklist
This Tax Planning Checklist is a simple guide describing what matters should be taken into account when claiming for a tax deduction at the end of a financial year. It will be helpful for accountants, auditors and other people involved in finance management.
tax-planning-checklist.zip 3 Kb |
 |
|
Tax Preparation Checklist
This tax preparation checklist will be helpful to everyone who is a beginner in tax payment and would like to clarify what taxes information is and how they should be prepared. This is a tax preparation guide which gives you a vision of things you need to consider. Unfortunately it is just impossible to create a complete tax preparation tutorial due to differences of fiscal systems in different countries, but with a help of this tax preparation checklist you can get some useful recommendations and tips, specifically for US.
tax-preparation-checklist.zip 4 Kb |
 |
|
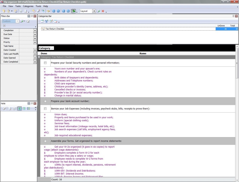
Tax Return Checklist
This Tax Return Checklist will be helpful to those people who need to gather special information and prepare their tax returns on time. With a help of this checklist taxpayers can figure out essential items to be reported when the tax season reoccurs, and some supportive documents to be attached.
tax-return-checklist.zip 3 Kb |
 |
|
|
|