| Order 750 checklists in MS Word and PDF printable format at $49.99 USD only. |
BUY NOW!  |
|
|
Marketing Activities Checklist
This Marketing Activities Checklist is helpful to corporate marketers and business owners who would like to organize proper introduction and promotion of their companies, brands and products at the market. With a help of this checklist you will get a bunch of useful ideas on how to succeed in this sphere of management.
marketing-activities-checklist.zip 4 Kb |
 |
|
Market Analysis Checklist
Market analysis is a regular collection and review of data and findings that relate to current marketing situation influencing an organization. A market analysis outline is the required document for planning actions for conducting the analysis. Use the given below market analysis checklist to learn how to create such a document and what steps you can do to analyze your market.
Market-analysis-checklist.zip 5 Kb |
 |
|
Marketing Audit Checklist
Use the following Marketing Audit Checklist as guidelines for examining various aspects of marketing management. The checklist will be helpful for business managers and also people involved in planning and monitoring marketing activities.
marketing-audit-checklist.zip 4 Kb |
 |
|
Marketing Automation Checklist
Marketing Automation Checklist is a guide on how to make processes (that would otherwise have been performed manually) much faster, easier and more efficient, hence more profitable. With a help of this checklist you can inspect all areas of your marketing to evaluate a degree to which it is automated.
marketing-automation-checklist.zip 3 Kb |
 |
|
Marketing Budget Checklist
Marketing budget is an estimate of monetary resources required for an organization to market certain products or services. Typically this document takes into account all marketing expenses including marketing communications, salaries, advertising costs, office space costs, etc. This Marketing Budget Checklist explains all the costs to be included in a marketing budget sheet.
marketing-budget-checklist.zip 4 Kb |
 |
|
Marketing Campaign Checklist
This Marketing Campaign Checklist is created to help marketers and sales analysts to plan events for organizing product/service promotion and advertizing. The checklist focuses on describing basic marketing campaign components and also shows a series of key tips on planning a successful marketing campaign.
marketing-campaign-checklist.zip 5 Kb |
 |
|
Marketing Collateral Checklist
Marketing collateral is the combination of advertising choices a company uses to capture the ideal customer and improve prospecting. Read this Marketing Collateral Template to find out how to use marketing collateral in your advertising campaigns and prospecting programs.
marketing-collateral-checklist.zip 4 Kb |
 |
|
Marketing Communications Checklist
This Marketing Communications Checklist will guide you through a series of steps for planning and managing communications. It will be helpful for PR managers, marketers, salespersons and other people involved in managing sales and marketing activities in your organization.
marketing-communications-checklist.zip 3 Kb |
 |
|
Marketing Event Checklist
This marketing event checklist is designed for business managers who need to be guided through process of preparing special marketing arrangements to improve and strengthen market positions of their companies, services or products. Given marketing event checklist contains recommendations and steps to be taken in order of organizing marketing arrangements and establishing proper marketing event management.
MarketingEventChecklist.zip 6 Kb |
 |
|
Marketing Letter Checklist
This Marketing Letter Checklist will be helpful for specialists involved in product advertizing, marketing and promotion. It explains the key component of a typical marketing letter, describes 8 methods for creating the letter content, and lists additional tips and suggestions.
marketing-letter-checklist.zip 5 Kb |
 |
|
Marketing Materials Checklist
When you are in charge of planning a marketing campaign, you may have a need in using marketing materials guidelines that describe available options, ways and modes for the best campaign planning. This Marketing Materials Checklist is designed to help you organize your campaign and choose marketing materials that fit into the campaign.
marketing-materials-checklist.zip 4 Kb |
 |
|
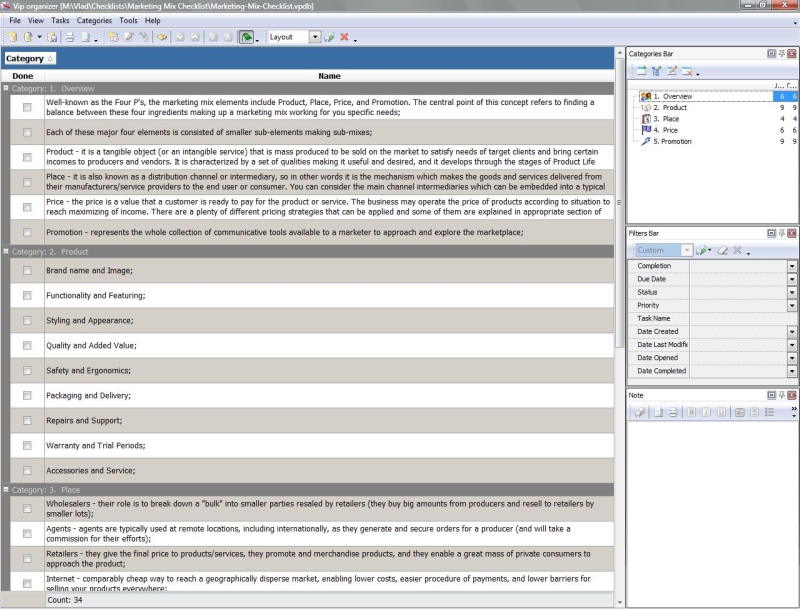
Marketing Mix Checklist
This Marketing Mix Checklist is created to help marketers and business managers who would like to guide their activities in creating workable marketing mixes for their companies. With a help of this checklist you will learn this conception and consider its elements.
marketing-mix-checklist.zip 4 Kb |
 |
|
Marketing Plan Checklist
This Marketing Plan checklist can be used to learn the main marketing plan deliverables which are necessary to meet the purpose of such a plan. As far as every company and every business environment employ their own conceptions of Marketing Plans, this Marketing Plan checklist gives you a common overview of typical marketing plan structure.
Marketing-Plan-Checklist.zip 4 Kb |
 |
|
Marketing Project Checklist
This Marketing Project Checklist is a list of question which when answered will give you a vision and conception of components necessary to dive and accomplish a project to market your products, brand or company. Using this checklist you will review your products, customers, competitors and objectives.
marketing-project-checklist.zip 5 Kb |
 |
|
Marketing Proposal Checklist
This Marketing Proposal Checklist will be helpful to everyone who seeks improvements for the current marketing strategy of a company. In this checklist you will find a list of suggested actions to derive new ideas on improvements and explore any existing opportunities for change.
marketing-proposal-checklist.zip 3 Kb |
 |
|
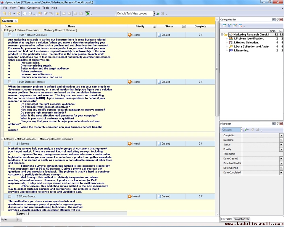
Marketing Research Checklist
Conducting marketing research campaigns helps businesses to get insight into their markets, reach target consumers and understand how to better sell and promote their products and services. This checklist describes the key steps of the process.
marketing-research-checklist.zip 4 Kb |
 |
|
Marketing Skills Checklist
This Marketing Skills Checklist outlines a set of the most important skills and abilities that help salespersons and marketers to promote, advertize, and sell products and services. It also gives suggestions on improving the skills set.
marketing-skills-checklist.zip 4 Kb |
 |
|
Marketing Strategy Checklist
As a marketing professional, you can start writing your marketing strategy by creating a market plan outline that help you gather information and organize marketing researches. The marketing strategy checklist will guide you through the process of creating your marketing strategy.
|
|
|
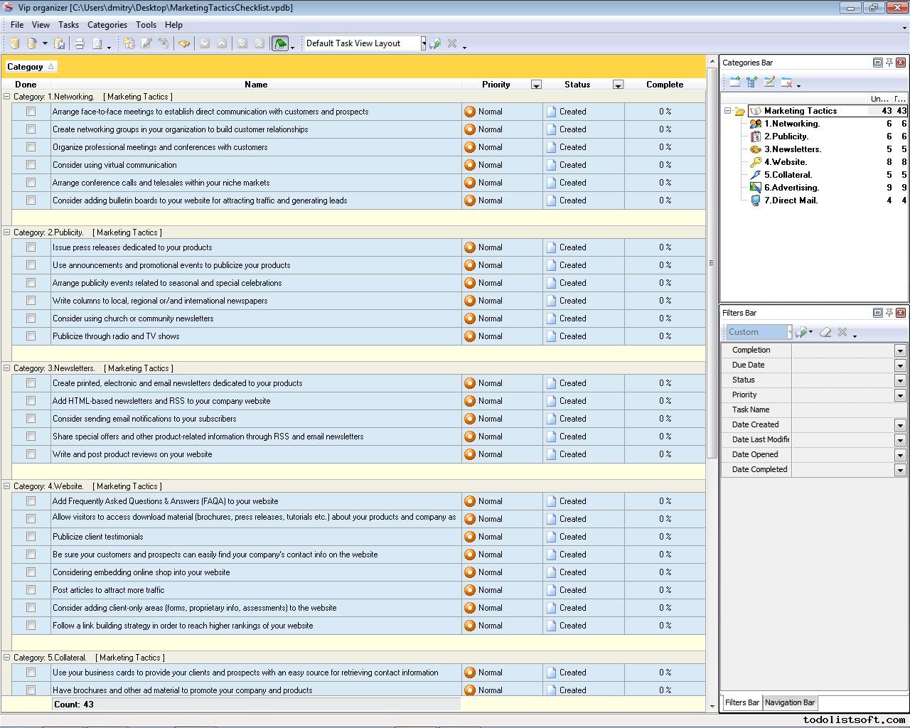
Marketing Tactics Checklist
Read this Marketing Tactics Checklist to get a list of tactics that can help improve strategic marketing. The checklist explores basic marketing tactics that can be used by almost any organization. It is best used in combination with VIP Organizer software.
marketing-tactics-checklist.zip 4 Kb |
 |
|
Marketing Techniques Checklist
Marketing Techniques Checklist is created for business administrators, marketers and salespeople who want to improve their marketing techniques to attract and retain the customers. In this checklist you will find a set of the principal techniques which underlie every specific marketing method.
marketing-techniques-checklist.zip 3 Kb |
 |
|
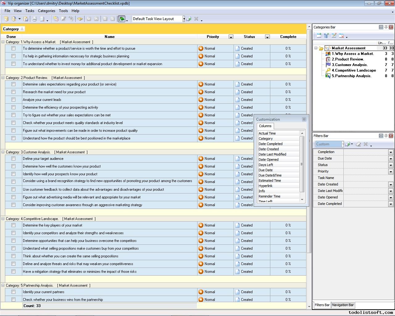
Market Assessment Checklist
Market assessment is essential to every company that wants to take a competitive edge. It can be presented as the process of gathering and analyzing critical information about products, customers, competitors and partners. Read this Market Assessment Checklist to learn more about how to carry out the process.
market-assessment-checklist.zip 3 Kb |
 |
|
Market Entry Checklist
A market entry strategy is a high-level plan that proposes the best method(s) of delivering and distributing your product or service throughout the marketplace your company is going to step into. Read the following Market Entry Checklist to learn basic steps for developing a strategic way of entering your market.
market-entry-checklist.zip 3 Kb |
 |
|
Market Opportunity Analysis Checklist
Market opportunity analysis is a decision making tool that allows determining the probability of success in a growing market. It is used by various business organizations to forecast market factors that may have an impact on certain products or services. Read this Market Opportunity Analysis Checklist to find out the key steps in carrying out such an analysis.
market-opportunity-analysis-checklist.zip 3 Kb |
 |
|
Market Penetration Strategy Checklist
This Market Penetration Strategy Checklist includes general guidelines for creating an effective penetration strategy. It will be helpful for analysts, marketers and other people involved in sales planning and market research. The checklist is best used with VIP Organizer software.
market-penetration-strategy-checklist.zip 3 Kb |
 |
|
Market Readiness Checklist
How will you confirm that your business is ready for a given market? What is the key criterion for measuring market readiness? Read this Market Readiness Checklist to answer these critical questions. The checklist confirms that clients are the major parameter of readiness-to-market and also specifies the steps for preparing a business to a market.
market-readiness-checklist.zip 3 Kb |
 |
|
Market Report Writing Checklist
A good market report should provide readers with sufficient information about market research, problems, solutions, and recommendations for improvement. In this Market Report Writing Checklist we describe all these concerns. The checklist explains how to write a market report.
market-report-writing-checklist.zip 4 Kb |
 |
|
Market Segmentation Checklist
Breaking down a broader market into segments is the right way to select the right target market for various brands. Use this Market Segmentation Checklist to find out what steps you can take to divide your market into segments and focus on promoting your products in targeted segments.
market-segmentation-checklist.zip 3 Kb |
 |
|
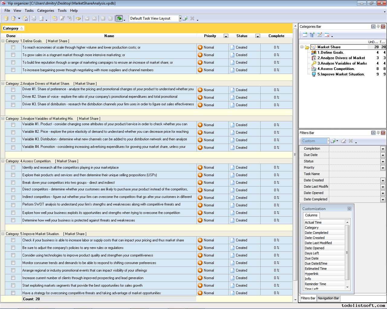
Market Share Analysis
Market share analysis is a method of exploring how well a business operates in the marketplace, compared to its competitors. Read the following Market Share Checklist to learn about the steps of carrying out this kind of analysis. The checklist is designed for sales analysts, marketers and other specialists involved in market research.
market-share-analysis.zip 3 Kb |
 |
|
Market Sizing Checklist
Market size is a measurement of the total potential volume of a given market for an organization in terms of target customers, competitiveness, and available finances. Read this Market Sizing Checklist to find out what steps can be taken to determine size of the market your business operates in.
market-sizing-checklist.zip 3 Kb |
 |
|
Market Survey Checklist
Prior to entering a new market, there is a strong need to carry out a survey that intends to describe the market and provide insight into customers and competition. Read this Market Survey Checklist to find out what steps you can take to run a survey in your market.
market-survey-checklist.zip 3 Kb |
 |
|
Market Study Checklist
This Market Study Checklist will be helpful to corporate marketers who need to study the situation on the market. Using this checklist you will learn what items a Market Study includes and market areas you will need to study the most likely.
market-study-checklist.zip 3 Kb |
 |
|
Market Visit Report Checklist
Read this Market Visit Report Checklist to learn about what information you should report on when you market visit is finished. The checklist is designed as a simple task list you can follow to plan your market visit. It is best used with VIP Organizer software.
market-visit-report-checklist.zip 3 Kb |
 |
|
Advertising Campaign Checklist
Advertising takes one of the pivotal roles in marketing system of company. Companies invest a lot of money into advertisement to promote and sell their products and services. This checklist is aimed to help companies to hold efficient advertising campaign.
|
|
|
Advertising Schedule Checklist
This Advertising Schedule Checklist is created to help those who wish to promote their brands or products through consistent advertising that is a key to business success, but even the most creative advertisement can appear useless if it does not reach the target audience. This Checklist will assist you in learning types of advertising schedules, and organizing your advertising campaign to suit appropriate time.
Advertising-Schedule-Checklist.zip 4 Kb |
 |
|
Competitive Analysis Checklist
Whatever the industry sector in which your organization exists there are competitors, and to succeed in the competitive environment you should know how to analyze your competitors and generate ways to leave them far behind. Use the following Competitive Analysis Checklist to know more.
competitive-analysis-checklist.zip 5 Kb |
 |
|
|
Competitive Environment Analysis Checklist
Competitive environment analysis template can be used by company managers who need to assess the market environment, decide what competitors they have, research their clients and decide what advantages will help company to obtain business success. 
CompetitiveEnvironmentAnalysisTemplate.zip 3,2 Kb |
 |
|
Email Campaign Checklist
Email is one of the most powerful and convenient marketing tools available for small companies. With help of emailing, the businesses can cost-effectively strengthen existing relationships, initiate new partnerships and convert one-time visitors (buyers, members etc.) into long-term customers. The email campaign checklist will show you how to establish successful relationships with partners and customers through emailing.
Email Campaign Checklist.zip 4,3 Kb |
 |
|
Inbound Marketing Checklist
Inbound marketing is a relatively new approach in marketing that allows a company to "get found" by target customers through technology. It is opposite to traditional or outbound marketing which is less effective in the era of technologic innovations. Read this Inbound Marketing Checklist to find out how to apply the new approach to your business environment.
inbound-marketing-checklist.zip 3 Kb |
 |
|
Go-To-Market Checklist
Go-to-market is a process that includes both strategic and tactical aspects of effective marketing to create a strategy for delivering and supporting a product or service to the marketplace. In the following Go-To-Market Checklist you can find out what steps to take to deploy your brand on a new market.
go-to-market-checklist.zip 3 Kb |
 |
|
|
PEST Analysis Checklist
PEST analysis checklist is intended for organization managers who need to perform analysis of macro-environmental factors which can influence their enterprises. This type of analysis is used in business strategic management. This checklist includes a list of general factors that should be carefully researched and considered within PEST (Political, Economical Social and Technological factors) analysis. 
PEST-Analysis-Checklist.zip3,5 Kb |
 |
|
Route-to-Market Checklist
Route-to-Market is a strategy that determines which distribution channels to use in delivering a product to target customers. Such a strategy is used any time when a company wants to reach some business objectives or accelerate growth in a given market. Read this Route-to-Market Checklist to learn more.
route-to-market-checklist.zip 3 Kb |
 |
|
SWOT analysis checklist
This SWOT analysis checklist explains you how to use this well-known method to identify positives and negatives inside of your organization as well as in its external environment. With a help of this method you can elaborate SWOT analysis chart that enables you to group Strengths, Weaknesses, Opportunities and Threats into four different tables to analyze each of the items particularly. This SWOT analysis checklist will explain you essentials of this popular method which helps you to find right direction for strategic and operative planning.
SWOT-analysis-checklist.zip 4 Kb |
 |
|
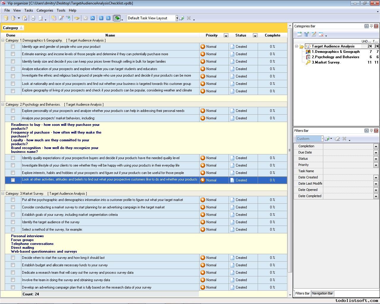
Target Audience Analysis Checklist
Instead of trying to capture the focus of a large, generalized group of potential customers, it is much more effective to tailor your products and services to a selected audience and then promote your offer to that audience. Read this Target Audience Analysis Checklist to learn about how to identify your target market.
target-audience-analysis-checklist.zip 3 Kb |
 |
|
Viral Marketing Checklist
Viral marketing contributes explosive growth to sales and provides product-specific information through referrals. It is a strategy based on social networking on the Web. Read this Viral Marketing Checklist to learn suggestions and tips about how to plan for a viral marketing campaign.
viral-marketing-checklist.zip 3 Kb |
 |
|
|
|